Noticias de entrecasa
El principio es la mitad del todo.
Pitágoras
Desempeño del ARB
¿Qué mejor que comenzar un primer boletín con buenas noticias? Probablemente
muchas cosas, como estar tomándose un té helado junto al lago de Como o
esquiando en Aspen, Colorado. Sin embargo, no vamos a ponernos quisquillosos:
nos alegra mucho el desempeño del ARB durante estas últimas semanas. Y es
que el
token de gobernanza de Arbitrum ha experimentado alzas considerables a lo
largo
de enero que, si bien atenuadas durante el último tramo, supieron elevar la
cotización hasta casi los 2,40 dólares.
Si bien las fluctuaciones del mercado —tendientes al rojo— han mesurado el
comportamiento de la moneda nativa de la L2, algunos traders señalan que el
potencial alcista sigue allí.
Sin duda, estamos frente a una divisa con una biografía corta, pero nada señala
un futuro desdeñable para un token de gobernanza que podría llegar a ser más que
interesante para inversores a futuro. ¿Y si hubieses invertido en ARB en
diciembre?
Te dejamos aquí el gráfico de su trayectoria durante el primer mes del año
En cuanto a la competencia, Arbitrum lleva una clara ventaja sobre tokens como OP o SOL, logrando un TLV de 2,59b al día de la fecha (31/1/2024), casi duplicando al token de Solana
Votaciones en la DAO
No vamos a contarte todas las propuestas que han sido sometidas a un temp-check, que están siendo votadas o que están en trance de serlo. Pero puedes hacer click aquípara que ponerte al tanto de cómo van las cosas. O, si prefieres, enterarte a través de nosotros de algunas que nos han parecido particularmente interesantes, como por ejemplo:
-
[Constitutional] Changes to the Constitution and the Security Council
Election Process
-
Esta AIP Constitucional propone —tal cual su nombre indica— cambios
en la Constitución de Arbitrum relacionados con los modos de
elección de miembros para el Consejo de Seguridad (Security
Council). Introduce dos cambios principales:
- Los candidatos pasan a tener una semana de tiempo para postularse como Miembros del Consejo de Seguridad antes de que comience la etapa de selección de candidatos.
- Los Candidatos tienen que firmar una transacción desde su EOA (Externally Owned Account)
- Dichos cambios buscan, por un lado, un mayor ordenamiento en las etapas de votación, lo que permite a los delegados poder revisar todas las aplicaciones, ya que en el proceso actual aquellas nominaciones llegadas a último momento suelen pasar desapercibidas.
- Por otro lado, el requerimiento de firmar a través de una EOA asegura que los posibles nuevos miembros tienen la capacidad de producir mensajes firmados en las distintas cadenas sobre las que el Consejo tiene que tener capacidad de acción.
- Esta votación termina el 5 de febrero pero todo parece indicar que va a aprobarse, dados los resultados parciales que te dejamos aquí
-
Esta AIP Constitucional propone —tal cual su nombre indica— cambios
en la Constitución de Arbitrum relacionados con los modos de
elección de miembros para el Consejo de Seguridad (Security
Council). Introduce dos cambios principales:
-
Elecciones para Application Advisors y Council Members para el Arbitrum
Long-Term Incentive Pilot Program
- Sí: Arbitrum tendrá un programa piloto para dar funding a proyectos de largo alcance. Este programa necesita tanto un Consejo que regule y vele por su funcionamiento como también consejeros —advisors— que se dediquen a estudiar y valuar los distintos proyectos que busquen incentivos.
-
Las votaciones ya se han cerrado el día 23 de enero. Aquí te
dejamos los resultado:
Pilot Program Advisor Elections
Pilot program Council Elections
Nota: hemos colocado únicamente los diez primeros puestos de la elección.
-
[Non-constitutional] Scaling Value Creation in Arbitrum - Milestone 2 -
Plurality Labs
- La idea de Plurality Labs es, básicamente, la siguiente: la web2 se caracteriza, cada vez más, por ser un ecosistema centralizado y contagido por intereses políticos cada vez más evidentes. Por su parte, la web3 debe apuntar a ser justsmente lo contrario: un ecosistema descentralizado, plural, horizontal y democrático. Para lograr esto, cada protocolo, cada DAO y cada proyecto que forme parte de web3 tiene que asegurar su propia descentralización. Esto, es sabido, muchas veces se hace complicado. Y es que cuanto más crece una DAO, más va tendiéndose de manera lenta pero segura hacia la centralización.
- Plurality Labs señala que uno de los factores determinantes a la hora de asegurar la descentralización de una DAO es aquel referido a la colocación de fondos. Si dicha colocación se comienza a restringir en un grupo pequeño, terminaremos con una DAO gobernada, a fin de cuentas, por un oligopolio. Para evitar dicho panorama, Plurality Labs propone una evolución en tres etapas (ya ha sucedido la primera) en la cual se hará cargo de la colocación de funding en diversos proyectos e iniciativas a través de distintos programas.
- Durante la Fase 1 se ha logrado colocar 3 millones de ARB para el financiamiento de 200 proyectos a través de 12 programas distintos.
- Este enfoque, en definitiva, apunta a evitar la denominada "captura" de la cual acabamos de hablar.
-
Para ver qué tal va el temp-check de este segundo paso de la iniciativa
propuesta por los muchachos de Plurality Labs, echa
una ojeada por aquí. Probablemente, cuando leas esto la votación ya
habrá cerrado ( 2/2/2024 ). Las cosas están peleadas
Vitalik, L2's y Escalabilidad
No mucho para decir aquí, más que una excelente recomendación por si tienes una
hora, dos minutos y veintinueve segundos libres.
Te dejamos esta conversación entre Vitalik y los representantes de las mayores
L2's del ecosistema -entre ellas (creemos que no hace falta aclarártelo),
Arbitrum, de la mano de Harry Kalodner, de Offchain Labs, pero también figuras
de Polygon, Starknet, Scroll, zkSync, Linea y RISC Zero-.
¿Cómo están las cuentas en Arbitrum?
Hace algunos meses se aceptó la creación de un grupo de trabajo centrado en revisar y gestionar la tesorería y la sustentabilidad de Arbitrum. Dicho grupo le otorgó un grant al equipo de Karpatkey , encargado del research en tres áreas específicas:
- Las dinámicas de mercado y de precios y su relación con el ARB
- La utilización de las ganancias de los secuenciadores
- Creación de guías de buen uso y manejo de la tesorería
Algunos puntos interesantes con respecto a cada tema:
El ARB
- Con respecto a los gastos, se espera que el 10% o 15% de los ingresos se utilicen para cubrirlos de aquí a 2027. Esto da un escenario superavitario; el reto más grande será dilucidar en qué gastar o no gastar dicho superavit.
- En cuanto al ARB, se señala que el movimiento diario ronda los 500 millones: un 75% operados en CEX's (exchanges centralizadas) y el restante 25& en DEX's (exchanges descentralizadas).
- Se señala que el ARB esta, de alguna manera, demasiado a merced de las fluctuaciones del mercado y de los ritmos de compra y venta. Para incidir más en su flujo, sería interesante establecer corrientes de pagos en ARB de manera fija, establecer marcos robustos para optimizar el financiamiento de iniciativas y proyectos relacionados al growth, aumentar los posibles usos del ARB en el ecosistema DeFi y aumentar la utilidad general del ARB como criptomoneda en si.
El Secuenciador
- Desde el lanzamiento del mismo, Arbitrum DAO ha logrado acumular 14,000 ETH de ganancias netas. Hasta el momento no se ha decidido dentro de la DAO que utilidad darle a dichas ganancias.
- Algunas de las opciones posibles serían, por ejemplo, invertirlo en bienes públicos, devovlerle un porcentaje de la ganancia a los stakeholders, invertirlo en grants para aumentar el desarrollo y el growth del proyecto.
Guías generales de manejo del tesoro
- Se destaca la importancia de financiar proyectos que apunten al desarrollo de Arbitrum a largo plazo; el foco debería mantenerse en preservar y aumentar el capital general de Arbitrum, y no únicamente en maximizar los retornos.
- En cuanto al perfil de riesgo, se sugiere uno de tipo conservador.
- Los proyectos a financiar deben estar, preferentemente, alineados a Ethereum.
- Hay que prestarle atención a la composición del tesoro,debido a que el 99.7% de sus fondos están en ARB, lo cual lo hace estar colocado en una zona de riesgo, ya que cualquier movimiento de mercado que afecte al ARB, afecta al tesoro en general. Por lo tanto, sería preferible comenzar a diversificar la cartera para mitigar riesgos. Esta diversificación debería concentrarse en stablecoins, RWAs, ARB y ETH.
- Por último, y en cuanto a la estructura de manejo que debería adoptar el tesoro, Karpatkey sugiere un manejo trustless, RBAC (con control de acceso basado en roles) y non custiodal. Dicha arquitectura permitiría un manejo ágil y flexible del tesoro: características cruciales ante un mercado que puede sufrir cambios vertiginosos que requieran decisiones y acciones rápidas.
Si quieres leer más acerca de este informe y sus repercusiones, no dudes en remitirte a la fuente original haciendo click aquí
Ahora es el momento en el que deberías preguntarte: ¿qué tiene que ver todo esto con Arbitrum? Haz click aquí para enterarte.
Delegados y Desarrollo
Te dejamos también por aquí dos propuestas más que interesantes que han ido
tomando forma a lo largo de este mes y que ya han sido ejecutadas (por supuesto,
cada una con sus recorridos previos).
La primera de ella tiene que ver con un Sistema Experimental de Incentivos para
Delegados, cuya finalidad, entre otras, es dinamizar y aumentar la participación
activa en la DAO y en la toma de decisiones. El proyecto abarcaría seis meses y
50 Delegados. Puedes investigar más haciendo click
aquí.
La segunda iniciativa propone financiar un Arbitrum Research & Development
Collective, cuyo objetivo será ayudar a llevar a cabo las ideas de los miembros
de la DAO. Es decir: agilizar, mejorar, revisar y ayudar en la elaboración y
consecución de ideas y proyectos que, muchas veces gestados en la DAO, terminan
perdiéndose en el trajín diario o bien no cuentan con el suficiente feedback
como para pulirse y llevarse a cabo de manera satisfactoria. Muchas buenas
ideas, de este modo, se pierden, y junto a ellas la posibilidad de aumentar y
mejorar el desarrollo de Arbitrum.
Para profundizar más, haz click
aquí.
Meet-ups y calendario
Simplemente te recordamos por aquí que puedes consultar el calendario de
Arbitrum desde este
link. Enero va a ser un mes con mucha actividad: más de la mitad del mes
estará dedicada a distintas llamadas y discusiones.
Nota: el horario se encuentra en la Hora de Varsovia, de Europa Central o
UTC+1 (una hora más tarde que UTC)
LATAM
Del Sur al Norte del Sur
Lo que es cierto es que internet esta plagado de citas apócrifas. Por ejemplo:
"Hay cuatro clases de países: desarrollados, en vías de desarrollo, Japón, y
Argentina", de —en teoría— Kuznetz, Nobel de Economía. Pese a todo, creemos que
la frase —sea de Kuznetz o de Paulo Coehlo— da en el (azul y) blanco. Y es desde
Argentina que comenzamos nuestro recorrido de noticias por el
continente. Esta vez con una de las noticias mas sonadas en el ecosistema
cripto: la novedad de poder pactar contratos en criptomonedas.
Porque si bien en Argentina el ambiente cripto florece bastante a sus anchas
—múltiples exchanges, proyectos locales de variada índole, conferencias,
tarjetas de débito que te permiten vivir "en cripto", y demás- hasta ahora no
existía la posibilidad de festejar contratos basados en divisas electrónicas.
Hasta ahora. De hecho, se ha firmado el primer contrato de alquiler en
bitcoin
De esta manera, a la posibilidad de realizar compras y ventas, pagos de
impuestos y servicios, se suma también la posibilidad de actuar en el terreno de
los inmuebles.
Estas iniciativas en el país vienen desde hace ya algún tiempo: ya había
existido la intención de utilizar la tecnología blockchain para el control de
las finanzas estatales y, además, se había comenzado a investigar una potencial
moneda argentina digital; ambas decisiones ya atisbadas por el gobierno
saliente.
Y ya que hemos nombrado a Argentina como un sitio en donde el ambiente cripto se
halla muy vivo, aprovechemos también para contar que la ONG Bitcoin Argentina
llevará a cabo Descentralizar; evento dedicado a Bitcoin y a economía
cripto que esta buscando ciudades dispuestas a oficiar como sedes de este
evento.
Para saber más al respecto de dicho evento y de la convocatoria no dudes en ir a la
página oficial y echar una mirada.
Subiendo por la Cordillera de los Andes, cruzando el altiplano boliviano,
navegando en barcos de totora a través del Titikaka y en vuelo rasante a través
de Perú y el Ecuador aterrizamos en Colombia, en donde el presidente
de Colombia Fintech,
Gabriel Santos, señaló que la aprobación de los ETFs de
Bitcoin por parte de la SEC es un indicador claro de que los países deben
aceptar a las criptomonedas como una realidad insoslayable, y que no debe
demorarse la discusión con respecto a su regulación.
Aprovecha dicha situación, además, para recalcar en el Proyecto de Ley que dicha
organización a presentado y pretendido discutir con el Ministerio de Hacienda
para lograr la construcción de un marco jurídico que aliente la adopción y el
desarrollo del sector web 3 en el país. Dicha ley, lamentablemente, se encuentra
"cajoneada".
Con respecto a la situación regulatoria en el país del café, te sugerimos esta
nota que, si bien tiene ya dos meses, ofrece un gran paneo general.
Y en cuanto a la probabilidad de que el gobierno colombiano finalmente habilite
la discusión con respecto a ofrecer marcos legales al ecosistema, también te
sugerimos esta nota: ¡aparentemente, buenas noticias!
Y siguiendo hacia el Norte en búsqueda de otra bandera tricolor, malas noticias
(probablemente no sorpresivas) nos llegan desde la bella Venezuela, en
donde este artículo periodístico, entre otros, se pregunta qué
c***** ha pasado
con el llamado Petro, criptomoneda lanzada por el gobierno de Maduro y cotizada
al precio de un barril de petróleo que, en teoría, permitiría un alivio
financiero país.
Sin embargo, el Petro jamás logró despegar. Su uso fue limitado, controlado
evidentemente de manera férrea por el Estado y, a la larga, hundido en la
corrupción. Por eso:
"Muere oficialmente el petro (PTR)", publicó el miércoles pasado en la red
social X la plataforma privada de criptoactivos CryptoLand Venezuela. "La
junta
reestructuradora de la SUNACRIP (la estatal Superintendencia Nacional de
Criptoactivos) decide apagar definitivamente lo poco que quedaba de este
ecosistema".
Tal cual se cita en la nota que acabamos de mencionarte.
Pese a todo —incluido el ataque en contra de las granjas llevado a cabo por el
gobierno con fuerza desde el año pasado— el ecosistema cripto resiste y prospera
a su manera en el territorio, en donde el 10% de la población atesora activos
digitales: un número que duplica a, por ejemplo, la cantidad de británicos que
utilizan cripto (el 5%).
Llegados a estas latitudes, la geografía se pone difícil, pues, ¿qué esta más al
Norte? ¿Honduras o El Salvador? Nos parece recordar que, por apenas unos
kilómetros, nos encontramos primero, cruzando Nicaragua, con Honduras, en
donde existe la zona económica especial Próspera, en la isla de Roatán, donde el
BTC es moneda legal desde el 2022 y, desde ahora, será también unidad de cuenta;
es decir, podrá ser utilizado como referencia monetaria para medir valores de
mercado, lo que habilitará el uso de BTC como precio de referencia para bienes y
servicios.
Es importante destacar que estas medidas se llevan a cabo en un distrito
especial que, a nivel financiero, opera de manera independiente al Estado
hondureño, caracterizado por su visión negativa con respecto a las
criptomonedas.
Ahora sí: hacia el oeste, El Salvador, desde donde mes a mes llegan
noticias. Esta vez te traemos dos que, obviamente, están repletas de bitcoins y
de un ambiente más que favorable para las criptomonedas.
Por un lado, este artículo acerca de la presentación de la delegación
salvadoreña en el Foro Económico de Davos, en donde pudieron explayarse acerca
del recorrido del país con respecto al ecosistema cripto y a la consolidación
del mismo como punta de lanza de las libertades digitales. Una apuesta que
parece seguir saliendo más que bien para el país centroamericano, pese a todos
los pronósticos muchas veces malintencionados de voces críticas.
Por otro lado, el lanzamiento de ESOY: un token respaldado por soja emitido por
la empresa e-Grains. Más específicamente: respaldado por garantías custodiales y
contratos sojeros futuros.
Para marzo, el activo estará disponible en los mercados secundarios. Si la cosa
parece funcionar bien, esta en carpeta, a futuro, el lanzamiento de un token con
el mismo tipo de respaldo pero, esta vez, relacionado con la producción
cafetera, cuyo nombre sería ECOFFE.
¿Qué sucede en el ecosistema?
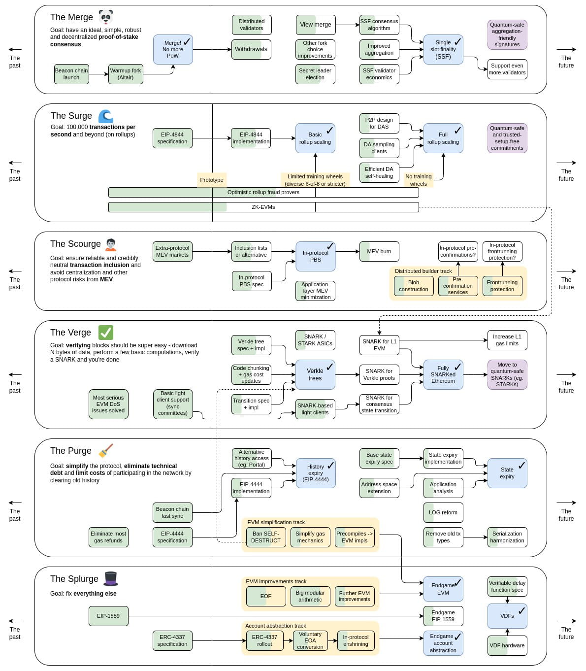
Mapa de ruta de Ethereum
En realidad, es bastante sencillo
¿Fuente? La
cuenta de X de Vitalik.
¿Lo vamos a desglosar para ti? Ya sabes la respuesta: no
Pero si podemos señalarte algunos puntos interesantes, y en especial aquellos
que se relacionan con la escalabilidad de Ethereum a través de soluciones L2:
- El denominado Surge tiene como objetivo alcanzar la para nada despreciable cifra de 100.000 TPS (transacciones por segundo) en Ethereum y, por supuesto, superar ese número en el reino de las L2s.
- Por otro lado, deberíamos estar cerca del siguiente fork de Ethereum, anunciado en octubre y bautizado Dencun. Habiéndose realizado las pruebas en Goerli, Sepolia y Holesky —esta última, en teoría, el 7 de febrero— todo debería estar listo para la aplicación real en algún punto de marzo. Dicho fork tiene como objetivo aumentar la disponibilidad de los datos para los roll-ups a través de la EIP-4844 "Proto-Danksharding". Esto va a redundar en una mayor eficiencia de las soluciones L2 y, por lo tanto, en tasas menores para los usuarios, mayor rapidez y un gran aumento de escalabilidad para la red. Estamos hablando de reducciones de hasta 100x.
- Más allá de mejoras centradas en las L2, otras EIP, como la EIP-5656 (MCOPY Opcode) tienen como objetivo reducir los costos de gas en la propia red de Ethereum.
- En definitiva, 2024 debería ser un año excelente para Ethereum y su adopción, aumentando su competitividad en el ecosistema.
Más Vitalik, más L2s
Durante este mes ha habido un intercambio entre Vitalik y Ryan Berckmans en el
cual se discute acerca de la categorización de los validiums: ¿son o no rollups?
Si bien los validiums aumentan la escalabilidad de Ethereum permitiendo
transacciones off-chain, pero el gran detalle es que este mecanismo no publica
ni almacena los datos en la L1, sino que los mismos son enviados a operadores
externos, lo cual resta seguridad al sistema en general al reducir la
disponibilidad de dichos datos. No tendrían, por lo tanto, los niveles de
seguridad casi incorruptibles que presentan los rollups.
Por su lado, Berckmans no niega, por supuesto, el funcionamiento de los
validiums, pero sí propone un agrandamiento de la categoría L2, dentro de la
cual entrarían dichos mecanismos.
Este entredicho, además de sus precisiones técnicas y sus intercambios (que
puedes consultar con mayor profundiad en este link, reviste interés ya que deja
al descubierto la novedad que aún representan las L2s. Como toda tecnología o
idea naciente, queda aún pendiente su definición: ¿qué constituye lo esencial de
una L2? ¿qué requisitos debe cumplir una solución de escalado L2 para ser
considerada tal? ¿cuáles son los parámetros a tener en cuenta? ¿existen varias
categorías de L2s? ¿cuáles?
Por cierto, si quieres aprender más acerca de validiums te recomendamos
remitirte a este artículo de Ethereum
¿Creías que habíamos terminado con Vitalik?
Pues no. En los últimos días de diciembre Buterin ha sacado a la luz un post de
lo más interesante acerca de las derivas de Ethereum y su ethos originario. De
alguna manera, Vitalik lamenta el cariz principalmente financiero que ha
adoptado la web3 en general; de hecho, señala que, salvo ENS (el Servicio de
Nombres de Ethereum, que
puedes conocer aquí), el resto de proyectos se centran en finanzas:
trading, staking, envíos y recepción de dinero, etcétera.
Existe, sin embargo, una visión más holística y abarcativa de la web3 como
ecosistema en general: una visión que tenga como norte cambiar profundamente las
bases estructurales de la sociedad, manteniendo ciertos pilares: auditabilidad,
descentralización, libre participación democrática, privacidad, auténtica
neutralidad, y más.
Todo es información: la educación, nuestra identidad, nuestras finanzas, los
contenidos que consumimos y producimos, las trayectorias que realizamos en todo
nivel. Si todo es información, entonces todo puede ser interpelado por la
blockchain, por el ecosistema web3 y, potencialmente, por Ethereum.
¿Hay culpables de que Ethereum se haya comenzado a ir por otro rumbos luego de
—según Vitalik— 2017? Quizás. Pero esto sería una visión demasiado simplista.
Más importante es enfocarse en las soluciones. Y es aquí donde, en el post, se
señala la importancia de, entre otros elementos, la aparición de los rollups y
las soluciones de escalabilidad como aquellas ofrecidas por Arbitrum.
Creemos que las L2's tendrán un rol clave a la hora de solucionar uno de los
problemas basales de Ethereum: sus costos. Una vez solucionado este problema y
aumentando la escalabilidad en proporciones enormes, será cuestión de retomar la
discusión acerca del ethos y la misión trascendental que la web3 y Ethereum
pueden encarnar; misión que excede al mero trading de criptomonedas.
Por supuesto, esta discusión requerirá aprendizaje y educación: lo que tú, en
definitiva, esta haciendo aquí. Y lo que deberías seguir haciendo entrando en el
post en cuestión para leerlo tú mismo.
Ya te habrás enterado: los ETFs de Bitcoin
Sin duda ha sido la noticia más sonante de este enero: la Comisión de Bolsa y
Valores (SEC) de Estados Unidos ha aceptado el ETF de Bitcoin. Lo ha hecho a
regañadientes y se ha visto obligada por derrotas en la justicia y por la
imparcialidad de los procedimientos. De esta manera, y por primera vez,
comienzan a cotizar en bolsa (es decir, en un mercado legal, regulado y aceptado
por el mainstream) un activo digital.
Para entenderlo más claramente: un ETF es un fondo cotizado en bolsa. Las
personas, ahora, pueden invertir en Bitcoin sin necesidad de vender o comprar la
criptomoneda en sí misma. Y hacerlo, evidentemente, dentro de marcos totalmente
legales y aceptados por el mercado tradicional.
Por supuesto, esto significa el desembarco de muchas empresas ajenas al
ecosistema en el cual nos movemos. Un claro ejemplo de esto es la enorme —y no
muy bien reputada— Black Rock. La perspectiva de que empresas trad comiencen a
negociar y a meterse en el mundo cripto es resistida por muchos y aplaudida por
otros. Por un lado, se considera que esta incorporación al mundo "tradicional"
será no solo beneficiona, sino también inevitable. Por otro lado, es
preocupante, quizá, que de alguna manera el ecosistema se corrompa por este
contacto.
Un punto interesante a destacar es que, a contramano de muchas predicciones, el
precio del Bitcoin (más allá del escándalo producido por una publicación
fraudulenta en X) no explotó, e incluso comenzó a orientarse a la baja. Algunos,
sin embargo, piensan que esto será un envión necesario y que la divisa comenzará
a entrar en alza cuando la medida haya madurado y los primeros movimientos de
dinero fuerte entren en acción. Se ha hablado, por ejemplo, de lo sucedido con
el oro cuando siguió el mismo proceso que Bitcoin y como esto cuadruplicó su
valor.
Sobre todas estas cosas te recomendamos los siguientes cuatro artículos:
- EEUU aprueba ETF de Bitcoin. Cuando ocurrió con el oro, el metal acabó cuadruplicando su valor
- Que es el ETF de Bitcoin y por qué la decisión de la SEC sobre su aprobación es tan esperada
- El ETF de BTC pronto empezará a registrar entradas netas
- Bitcoin debe abordar escalado mientras los ETFs impulsan su crecimiento
¿Y qué sucede con el ETH?
Si bien la SEC se ha preocupado por dejar en claro que la aprobación de este mes
no significa el comienzo de una catarata de aprobaciones de ETF para distintos
tipos de cirptodivisas, mucho se ha especulado con la aprobación de los ETFs de
ETH que, al fin y al cabo, es la segunda gigante del ecosistema.
La trayectoria sería similar a la de Bitcoin: una sucesión de rechazos que, a la
larga, terminarían en una aprobación que, según el Standard Chartered Bank, ocurriría a finales de
mayo.
Es interesante entrecruzar estas perspectivas con el posteo de Vitalik al que
hemos hecho referencia. Y, como tú, no tenemos idea de qué deparará el futuro.
Adopción cripto
Si bien no sabemos lo que traerá el futuro, sí que podemos sospechar que la
adopción cada vez mayor de las criptomonedas no va a deterse. Gigantes como Visa
parecen compartir estas sospechas.
El coloso financiero se ha asociado con una empresa Web3 - Transak - para permitir el
retiro de cripto a tarjetas de débito de manera directa. Así, por ejemplo,
podrías enviar tus divisas desde MetaMask a tu tarjeta de débito Visa sin tener
que pasar por una exchange en el camino.
La integración es automática y permite pagar cambiando dinero cripto por fiat en
el momento.
¿Qué países cubre Transak? Puedes consultarlos haciendo click
aquí.
¿Qué más ha ocurrido por el mundo?
América del Norte
No es novedad: muchas cosas suceden en Estados Unidos. De entre todas
ellas, te hemos seleccionado tres noticias que nos parecieron interesantes.
Para empezar, una mala noticia: y es que los candidatos presidenciales
"cripto-friendly" —Ramaswamy y DeSantis— han ido bajándose de la carrera hacia
la Casa Blanca, dejando un panorama bastante incierto para el ecosistema en
materia de relaciones con el gobierno nacional. Ha quedado allí Donald Trump
(para algunos, con grandes chances de acceder a su segundo mandato) quien se ha
manifestado en reiteradas oportunidades en contra de las criptomonedas, si bien
no de manera completa, al sugerir que no tienen ningún basamenteo real más que
la especulación. Por otro lado, también se ha declarado absolutamente en contra
de una CBDC.
Y este entorno negativo no hace más que crecer, ya que la SEC, si bien se ha
visto obligada a aceptar el ETF de Bitcoin, sigue manteniendo una actitud
frontalmente hostil con las criptomonedas, presentando en 2023 el doble de
acciones que en años precedentes en contra de empresas cripto
Algunos de estos casos judiciales han tenido gran resonancia dado los actores
implicados: Kraken, Coinbase, Ripple o Binance, por nombrar algunos.
Así, la SEC continúa siendo, en el panorama americano, uno de los actores que
más agresivamente intenta erosionar al ecosistema.
Pero lo cierto es que Estados Unidos es un país profundamente federal, y es por
eso que la situación puede variar enormemente de un Estado a otro. De hecho, el
Colegio de Abogados de Nueva York propone enmiendas al Código Comercial estatal,
que no ha sido actualizado desde el 2014, quedándose de a poco vetusto ante los
avances tecnológicos.
Con una mirada positiva hacia el ecosistema, el Colegio señala que las enmiendas
a presentarse tienen como objetivo colocar a Nueva York como un polo de
atracción de inversiones y avances tecnológicos y financieros. La situación
actual del Estado es contradictoria, ya que, si bien es la ciudad con más
criptoempresas del mundo (843), también ha sido definida como el peor Estado en
cuanto a presión tributaria sobre las cripto (un 10.9% de impuesto sobre la
renta).
Puedes profundizar más acerca de estos tres temas siguiendo aquí:
- Medidas de la SEC contra las criptomonedas alcanzan su nivel más alto
- Law Decoded: candidatos pro cripto retiran su candidatura a la presidencia de EE.UU.
- Colegio de Abogados de Nueva York propone nuevas enmiendas relacionadas con criptomonedas
Europa
Vamos a empezar con una polémica: ¿es Turquía Europa o Asia? ¿ambas, acaso? ¿le
llamamos Estambul o Constantinopla? ¿quién quiere discutir de política? Nosotros
no. Pero sí contarte que, efectivamente, en Turquía parece estar llegando a final la estructuración del marco
regulatorio para las criptomonedas y, aparentemente, será un marco
positivo para el desarrollo del ecosistema, o al menos no restrictivo.
Como en toda regulación, las plataformas de trading deberán cumplir con ciertos
requisitos y alinearse a las disposiciones gubernamentales, que también
definirán la terminología del ecosistema enmarcándola en la legislación del
país.
Turquía no es un lugar marginal en cuanto a actividad de divisas digitales, ya
que se coloca en el cuarto lugar a nivel mundial en cuanto a transacciones,
apenas atrás de Gran Bretaña.
Hablando de Gran Bretaña, por que no ir a Inglaterra. Previo a
atolondrarnos con fish & chips y Guiness, no nos sorprendemos con el hecho de
que el CEO del Banco de Inglaterra haya manifestado en la última reunión del
Comité del Tesoro que las criptomonedas son ineficaces y que tendrán poca
incidencia en el futuro.
Esta tónica en los comentarios parece ser la más frecuente en muchas autoridades
financieras inglesas: lluviosas y cetrinas como el clima de la isla, más que un
choque frontal en contra del ecosistema lo que parece persistir es un desinterés
o una depreciación del mismo en cuanto a sus potencialidades.
El activo de referencia durante dichos comentarios fue Bitcoin. Pero claro: aquí
nos permitimos pensar, construir y soñar un futuro en el cual, gracias a las
soluciones de escalabilidad, Ethereum logre superar aquellas barreras que,
efectivamente, sofrenan su difusión y operabilidad real en el gran público. Pero
sigamos adelante.
Y crucemos el Canal de la Mancha en búsqueda de buhardillas y baguettes. Y
también de los directivos de Gemini, ya que el exchange ha logrado ser
autorizado para operar en Francia por la AMF: la Autoridad de Mercados
Financieros.
Con esta nueva victoria, el exchange ya opera en más de 10 países europeos, y
pasa a engrosar la lista de más de 100 empresas que ya han obtenido dicho
permiso; Coinbase y Circle entre ellas.
De un canal de la Mancha a un pueblito de La Mancha cuyo nombre no nos queremos
acordar, dos buenas nuevas llegan desde España, territorio en donde la
actitud gubernamental hacia las cripto no ha sido particularmente buena, sino
más bien negativa o, en el menos peor de los casos, fluctuante y errática.
Esta vez, una encuesta trae algo de aire fresco, ya que según esta nota de Cripto247, la cual replica una
encuesta de Binance, casi tres cuartos de la población española tiene confianza
en el ecosistema cripto y en su futuro, mientras que más de la mitad de los
encuestados dice invertir únicamente en activos digitales. Claro: esta encuesta
ha sido llevado a cabo —repetimos— por Binance, y evidentemente no puede ser
considerada un muestreo del sentimiento general de los españoles, pero
permitámonos alegrarnos al menos un rato.
Desde el lado del gobierno, por su parte, las cosas ya están listas para
comenzar el periodo de prueba del CBDC español: ya se han confirmado los
asociados al banco central (Abanca, Cecabank y Adhara Blockchain) y el piloto
comenzaría en estos primeros seis meses del año.
Como punto interesante, la poca emoción que despierta el proyecto de Euro
Digital en España. El CBDC sería, desde ya, una moneda independiente de dicho
Euro, ante el cual la sociedad española parece -según encuestas recogidas en,
por ejemplo, este artículo- mayoritariamente apática.
Por último, y en relación al Euro Digital, te recomendamos el siguiente artículo que, con profundidad, analiza la situación actual y los potenciales desafíos:
África
Este mes ha sido bastante pobre en noticias africanas. Apenas un puñado de ellas
nos llegan desde Nigeria, en donde esta a punto de salir al ruedo el
cNGN, una CBDC atada a la Neira, la moneda local. La divisa digital tendrá una
fuerte impronta en las finanzas nacionales, pues se planea utilizarla para el
comercio, las remesas y la dinamización de las inversiones en el país.
Pese a todo, la situación no es del todo feliz, ya que durante el último año
hubo una falta grave de dinero en efectivo en Nigeria, lo que provocó violentas
manifestaciones. Dicha falta de efectivo, enmarcada en el lanzamiento del eNaira
—precursos el cNGN— sentó un mal precedente para con las divisas digitales entre
la población. Por eso, y más allá de que el cNGN se publicite como un proyecto
seguro, transparente y escalable, el verdadero reto será ganarse la confianza
del pueblo nigeriano.
Un gran artículo al respecto (en inglés) puede hallarse aquí
Recordemos, por último, que también se ha levantado la prohibición que existía
sobre las criptomonedas desde febrero del 2021, cuando fueron prohibidas por ser
consideradas inseguras y, además, plausibles de ser utilizadas por grupos
terroristas como, por ejemplo, Borok Haram.
Asia y Oceanía
Así como te dijimos que pocas palomas mensajeras nos llegan desde África,
debemos confesar que vamos a tener que dejar afuera a algunas de las muchas
noticias que vienen desde Asia, por ser simplemente demasiadas, acorde a la
demografía regional.
Empecemos por la tierra de Katsushika Hokusai — Japón —, en donde el CBDC
continúa demorándose. O, más bien —y de manera más nipona—, se toma con calma y
prolijidad: la CBDC ha conocido una fase de prueba en 2023 pero su lanzamiento
no sucedería, al menos, hasta el 2026. Actualmente, según informan algunos
artículos en distintos portales, se esta trabajando en la estructura legal de la
divisa digital estatal: una situación que se esta replicando en gran parte de
los países asiáticos.
Por su parte, Corea del Sur toma medidas restrictivas con respecto a la compra de divisas digitales a través de tarjetas de crédito, las que se prohibirán a partir de mediados del 2024 en una búsqueda por limitar la fuga de capitales, la especulación y el lavado de dinero.
Si bien los motivos recién nombrados suelen ser un latiguillo frecuente a la
hora de fustigar al ecosistema, lo cierto es que parece haber bastante actividad turbia en el Sudeste
Asiático aprovechándose del ecosistema cripto, como señala un reciente
informe de la ONU replicado por Cointelegraph y otros medios de comunicación del
sector.
El problema parece centrarse principalmente en mafias relacionadas con casinos y
con distintos tipos de estafas, las cuales adquieren una complejidad cada vez
más grande debida a los avances tecnológicos, como se cita en el artículo ya
nombrado:
“Los recientes avances en chatbots basados en modelos de lenguaje grandes,
tecnología deepfake y automatización, han dado lugar a esquemas de fraude
cibernético más sofisticados y perjudiciales, representando una amenaza
importante para las personas y la industria bancaria formal”.
Detrás de toda esta trama, el informe señala particularmente al USDT como la
moneda de preferencia para estas acciones ilegales. Desde Tether, por su lado,
no se han quedado callados y han salido a criticar el informe de la ONU,
acusándola de desconocer tanto las normas de seguridad de Tether y su
cooperación con los organismos de control como también las potencialidades que
las stablecoins representan en muchas regiones económicas a la hora de aumentar
la accesibilidad y la independencia financiera.
Puedes leer más acerca del planteo de Tether en este
link
Cambiando el color de las noticias por algo más alegre, en Hong Kong ya
hay 10 o más instituciones financieras que, ni lentas ni perezosas, están
moviéndose para lanzar un ETF de BTC al contado luego de lo sucedido este mes en
Estados Unidos. Es de destacar, además, que Hong Kong ha sostenido una política
económica abiértamente favorable a las criptomonedas, hablando acerca de las
ventajas y la habilitación de ETFs de activos digitales mucho antes de la
reciente habilitación ocurrida en EE.UU.
En cuanto a las stablecoins, la Región Administrativa Especial de Hong Kong de
la República Popular China (sí: ese es el nombre oficial de Hong Kong) esta
finiquitando los detalles de su regulación —la cual parece ser bastante sensata
y laxa—, que permitirá, según se espera un uso más amplio, dinámico y seguro de
dichos activos. Uno de los requisitos que se le pedirá a quienes decidan ofertar
stables será contar con reservas de, al menos, la cantidad ofrecida, además de
entregar informes a las autoridades.
De manera totalmente opuesta, China ha recordado a su población que la
utilización del USDT como moneda intermediaria entre el yuan y otras divisas
fiat esta prohibida (una prohibición que encaja con la actitud hostil hacia las
criptomonedas llevada a cabo por el gobierno chino).
Puedes leer más en este artículo de Forbes o en esta publicación de Cointelegraph
Pero si bien China mantiene una actitud negativa hacia las criptomonedas, no lo hace con respecto a las CBDCs, siendo moneda controlada por el Estado. Es por eso que los Emiratos Árabes Unidos han utilizado por primera vez el multi-CBDC mBridge —proyecto creado por dicho país, China, Tailandia y Hong Kong— para enviar 50 millones de dirhams en forma de CBDC hacia China, inaugurando así una nueva era de trasnacciones transfronterizas realizadas con criptodivisas estatales.
Como verás, no hemos destacado ninguna noticia de Oceanía. Pero no vamos
a decepcionarte. Intentaremos suplir nuestra falta con tres fotografías
totalmente gratuitas para ti: un kiwi, un boomerang, y un Nick Cave:
Novedades del Equipo
No hace falta que te lo digamos: toda esta información no tiene más objetivo que el de, justamente, informar. No pretendemos en ella dar consejos sobre inversiones o direccionar tu opinión con respecto a las temáticas aquí tratadas, como tampoco patrocinar a ningún proyecto en particular, con excepción de Arbitrum. considera esto un disclaimer.